Posty bez odpowiedzi |oraz Aktywne tematy Dzisiaj jest 2026-01-09, 17:10x



Odpowiedz w temacie  [ Posty: 6 ] 
nagłówek raportu 
Autor Wiadomość

Rejestracja: 2012-01-17, 14:44
Posty: 49
Pomógł: 1
Post nagłówek raportu
Nie wiem czy dobrze to nazywam ale chodzi mi o pierwszy wiersz w raportach w programie KD ERP
Raport lista płac ma taką pierwszą linię
Kod:
//1,"listplac.sc","Lista płac","Listy płac itp./Lista płac",0,2.6.9,SYSTEM

Podejrzewam że:
//1, - ???
"listplac.sc", - nazwa pliku raportu
"Lista płac", - nazwa raportu
"Listy płac itp./Lista płac", - ścieżka w oknie wykonaj raport
0, - ???
2.6.9, - wersja???
SYSTEM - ???


2016-02-03, 12:54
Wyświetl profil
Autor Wiadomość
 


Ekspert
Ekspert

Rejestracja: 2007-11-16, 15:08
Posty: 4024
Pomógł: 453
Post Re: nagłówek raportu
a jakie jest pytanie?

_________________
Skontaktuj się z Ekspertem | Zamów dodatek

tel. 22 7 538 538
ekspert@mojaSymfonia.pl
http://www.mojaSymfonia.pl


2016-02-03, 12:58
Wyświetl profil

Rejestracja: 2012-01-17, 14:44
Posty: 49
Pomógł: 1
Post Re: nagłówek raportu
nie wiem co oznaczają pozycje przy których zrobiłem ??? a pozostałe które się domyślam czy dobrze myślę :)


2016-02-03, 13:09
Wyświetl profil
Ekspert
Ekspert

Rejestracja: 2007-11-16, 15:08
Posty: 4024
Pomógł: 453
Post Re: nagłówek raportu
Kod:
//Format nagłówka:
//Raporty:
//typ,"nazwa pliku","nazwa raportu","nazwa grupy",flaga,wersja,znacznik
//Formuły:
//"nazwa pliku","nazwa formuły",wersja,znacznik
//typ: 0-specjalne,1-pracownicy,2-firma,3-elementy,4-urzędy
//nazwa grupy: jeśli raport ma trafić do kilku grup, oddzielamy je
//średnikiem. Podgrupy oddzielamy slashem
//wersja: X.X.X
//znacznik: w tej chwili rozpoznawany jest tylko DEL ( usunięcie raportu )

_________________
Skontaktuj się z Ekspertem | Zamów dodatek

tel. 22 7 538 538
ekspert@mojaSymfonia.pl
http://www.mojaSymfonia.pl


2016-02-03, 13:25
Wyświetl profil

Rejestracja: 2012-01-17, 14:44
Posty: 49
Pomógł: 1
Post Re: nagłówek raportu
Dziękuję bardzo.
A skąd można zorganizować sobie taką dokumentację?


2016-02-03, 20:51
Wyświetl profil
Ekspert
Ekspert

Rejestracja: 2007-11-16, 15:08
Posty: 4024
Pomógł: 453
Post Re: nagłówek raportu
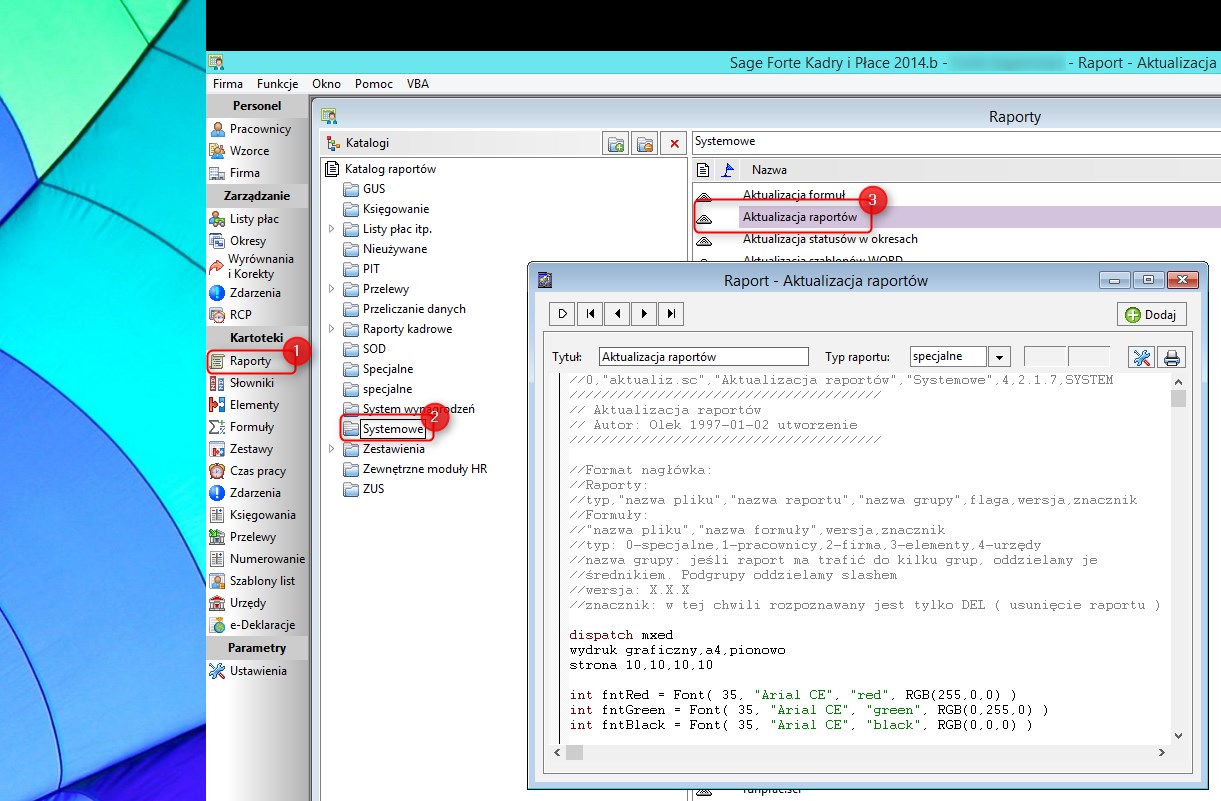
Tą akurat z raportu (jest to część komentarza)

Kartoteki -> Raporty(1) -> Systemowe(2) -> Aktualizacja raportów(3)

Załącznik:
kdfaktualizujraportysystemowe01.jpg
kdfaktualizujraportysystemowe01.jpg [ 209.73 KiB | Przeglądany 4438 razy ]

_________________
Skontaktuj się z Ekspertem | Zamów dodatek

tel. 22 7 538 538
ekspert@mojaSymfonia.pl
http://www.mojaSymfonia.pl


2016-02-03, 21:27
Wyświetl profil
Wyświetl posty nie starsze niż:  Sortuj wg  
Odpowiedz w temacie   [ Posty: 6 ] 
   Podobne tematy   Autor   Odpowiedzi   Odsłony   Ostatni post 
Na tym forum nie ma nowych nieprzeczytanych postów. Nagłówek raportu

w Programowanie

artur17

4

4395

2009-06-30, 12:24

rafal Wyświetl najnowszy post

Na tym forum nie ma nowych nieprzeczytanych postów. Nagłówek raportu w Symfonia Handel 20XX

w Programowanie

KrzysztofK

1

3339

2019-06-10, 21:21

Krasniak Wyświetl najnowszy post

Na tym forum nie ma nowych nieprzeczytanych postów. Nagłówek raportu "Lista płac"

w Programy Kadrowo Płacowe

MG

7

6988

2008-10-02, 09:42

MG Wyświetl najnowszy post

Na tym forum nie ma nowych nieprzeczytanych postów. HM wyciągnięcie z bazy nagłowek ransakcji i jej pozycji

[ Przejdź na stronę: 1, 2 ]

w Programowanie

lechu

16

11146

2015-09-15, 10:09

rromek59 Wyświetl najnowszy post



Kto jest online

Użytkownicy przeglądający to forum: Nie ma żadnego zarejestrowanego użytkownika i 4 gości


Nie możesz tworzyć nowych tematów
Nie możesz odpowiadać w tematach
Nie możesz zmieniać swoich postów
Nie możesz usuwać swoich postów
Nie możesz dodawać załączników

Szukaj:
Przejdź do:  
Powered by phpBB © 2000, 2002, 2005, 2007 phpBB Group.
Support forum phpbb by phpBB Assistant